Windows10 NetCAD ieframe.dll (nc32.exe çalışmayı durdurdu) Hatası Çözümü
Windows10 NetCAD ieframe.dll (nc32.exe çalışmayı durdurdu) Hatası Çözümü
Windows10 NetCAD ieframe.dll (nc32.exe çalışmayı durdurdu) Hatası Çözümü (Güncelleme: 14.03.2021)
ÇÖZÜM:
KURULUMDA OLASI DİĞER SORUNLAR;
| ! | Bu bilgilendirme aşağıdaki videodaki kurumu yapan ve C:/Windows/System32/ieframe.dll dinamik bağlantı kitaplığında bulumadı. hatası alanlar için hazırlanmıştır. |
| ! | Yukarıdaki hatadan sonra nc32.exe çalışmayı durdurdu hatası ile program kapanmakta ve açılmamaktadır. |
| ! | Aşağıdaki videonun en güncel şekilde kurulabilmesi için sorunlar çıkabilmektedir. Bu başlık altında çıkabilecek çoğu sorunun çözümü açıklanmıştır. |
ÇÖZÜM:
| > | 1) Öncelikle aşağıdaki NETCAD 5.2 GIS'i bu linkten indiriniz; 2) Daha sonra masaüstüne gelen NetCAD 5.2 GIS kısayolundan girmeyi deneyiniz. Muhtemelen açılmayacaktır. 3) Daha sonra NETCAD 5.2 GIS'i kaldırmadan videodaki 5.1 sürümünü tekrar kurunuz. Böylece Sanal Hasp Sürücü v5.5 yeni kurduğunuz 5.1'i tanıyacak ama 5.2 sürümü de bilgisayarınızda kurulu kalmaya devam edecektir. Yeni sürümü yüklererek ieframe.dll dosyanızı onarmış olacaksınız. 4) Bilgisayarınızı yeniden başlatınız. Programı açtığınızda sorun yaşanmaması gerekir. Yaşanırsa aşağıdaki konuları inceleyiniz. |
KURULUMDA OLASI DİĞER SORUNLAR;
| ! | 1) Windows Update pasifse veya güncellemeler tam yapılmamışsa mutlaka güncellemelerin tamamı yapılmalı. (Bilgisayarda güncellemelerin tam yüklenmesi bikaç gün sürebiliyor ve 2-3 aç kapa gerektiriyor bazen) (İlk aç kapada düzelmemişti sorun 2-3 aç kapa sonrasında uzun bi güncelleme yaptı sonra düzeldi) 2) Aygıt yöneticinde aşağıda belirtilen kısımlar sorunsuz yüklü gözükmeli. Ünlem vs varsa doğru yüklenmemiş demektir. Burada sorun olursa burada sorun olmayana kadar sürekli HASP sürücülerini yükle kaldır yapın. Gerekirse komple silin tüm kurulumu. CCleaner ile temizleyin bilgisayarınızı ve kurulumu baştan yapın. ![]() ![]() 3) Denetim Masası > Programlar ve Özellikler kısmında NetCad kısmı ile alakalı bu eklentiler olmalı. Diğerlerini yüklemeyin başka hatalar alırsınız. ![]() ![]() 4) Sanal Hasp Sürücüsü yükleme yapmazsa ve resimdeki gibi askıda kalırsa bu vaziyette bilgisayarı yeniden başlatmayı dene. Gerekirse Sanal Hasp Sürücüsü kısa yoluna tekrar tıkla bir pencere daha aç tekrar aynı işlemi yap. Sanal Hasp Sürücüsü kısayoluna tıklayınca ana menüde YENİDEN YÜKLE seçeneğini de denemelisin. Sürekli yeniden yükle, bilgisayarı yeniden başlat vs. demelisin. En sonunda kırmızı bir uyarı ekranında BU SÜRÜCÜ YİNE DE YÜKLENSİN Mİ? diye bir uyarı çıkmıştı EVET'i tıklayınca düzelmişti. O uyarı gelmediği sürece driver tam olarak yüklenmemiş olduğu için program açılmaz. ![]() 5) Modüller içinde bazen yükleme sıkıntısı çekilebiliyor. Setup tıklayınca anlamsız bir hata veriyor. Böyle durumda Modüller klasörünü masaüstüne kopyala. Dosya yolu uzunlaştıkça ve karışıklaştıkça setuplar çalışmıyor. 6) Tüm işlemler bittiğinde ve Netcad 5.1 GIS kısayoluna tıklayınca çalışmayan modül olursa veya modüllerden dolayı hata alırsan görseldeki kısımdan hata aldığın kısmı modülün tikini kaldırmayı dene. ![]() 7) Program açılırken özellikle 5.2 sürümünde "En az birkez "Administrator" Hakları ile Başlatılmalı" uyarısı alırsan hiç uğraşma düzelmiyor. Sağ tık "yönetici olarak çalıştır" falan işe yaramıyor. Hemen 5.1 sürümünü yükle tertemiz düzelir. 8) Program açılırken UAC Açık Durumda Bildirimi uyarısı alırsan buradaki çözümü dene; viewtopic.php?p=150990#p150990 NOT: Kurulumda bilgisayarın sağ altında SINAMA MODU yazısı çıkmışsa sürücü yükleme zorlaması devre dışı kalmış demektir. NOT: Bazı bilgisayarların BIOS'unda Legacy Mod ayarı olmayabiliyor. Benim SONY VAIO'da öyle bir ayar değiştirmedim ama yine de yüklendi. |

Re: Windows10 NetCAD ieframe.dll Hatası Çözümü
yeni sürüm nerde
Re: Windows10 NetCAD ieframe.dll Hatası Çözümü
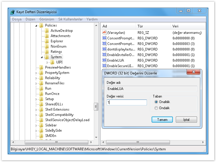
UAC Açık Durumda Bildirimi'UAC Denetimleri Kapatılmalı' Uyarısı
Windows 7 işletim sisteminde 'Kullanıcı Hesabı Denetim Ayarları' en alt seviyeye getirilmelidir.

Windows 8.x ve 10 işletim sistemlerinde kullanıcı denetimleri en alt düzeye indirilmiş olmasına rağmen, Netcad açılırken alınan ‘’UAC Denetimleri Kapatılmalı’’ uyarısının alınmaması için;

Windows 7 işletim sisteminde 'Kullanıcı Hesabı Denetim Ayarları' en alt seviyeye getirilmelidir.

Windows 8.x ve 10 işletim sistemlerinde kullanıcı denetimleri en alt düzeye indirilmiş olmasına rağmen, Netcad açılırken alınan ‘’UAC Denetimleri Kapatılmalı’’ uyarısının alınmaması için;
- Kayıt Defteri Düzenleyicisinde HKEY_LOCAL_MACHINE\SOFTWARE\Microsoft\Windows\CurrentVersion\Policies\System altında EnableLUA değer verisinin 1 yerine 0 olarak değiştirilmesi gerekmektedir.









